Легче найти красивую тайскую подругу
Тайские девушки стеснительны. Тем более, с иностранцами. Если вы не согласны с этим доводом, то вы просто не выезжали за пределы Паттайи, а ваше свободное время вы проводите с проститутками. Попробуйте пообщаться с девушками с обычной работой или студентками. Когда вы пытаетесь заговорить с нормальной тайкой на английском языке, зачастую она не будет говорить с вами, просто поулыбается и пройдет мимо. И это не только потому, что она стеснительная, но и потому, что ее английский плохой, а скорее вообще никакой. Если вам повезет, она захихикает и обратится к своей подруге, которая может помочь в качестве переводчика. Неудивительно потому, какие вы получаете преимущества, если можете поговорить с девушкой на ее родном языке . Вы также узнаете, что она говорит о вас со своими друзьями-подругами, что она пишет о вас в Facebook и так далее.
Тайцы и английский
Международный для многих стран английский, для тайцев является настоящим камнем преткновения. Среднестатистический житель Таиланда может знать пару слов на этом языке, но произносить их будет так, что истинный англичанин с трудом разберет значение.
Некоторые тайцы всерьез изучают английский, но их произношение такое же плохое, как и у тех, кто его не учит вовсе. Это связано с привычкой говорить на родном языке особенным образом, что сказывается на фонетическом слухе и произношении тайцев.
Таиланд – не только место для отдыха в жарком климате, это еще и целая культура, состоящая из разных верований, обрядов и привычек. Местное население считает свой язык продвинутым и современным, гордится им, слагает на нем песни и стихи.
Язык в Таиланде для иностранцев имеет большое значение в том случае, когда поездка в Таиланд осуществляется с целью проживания там. Если человек едет туда просто отдохнуть, то для общения с местными ему хватит минимального запаса английского и пары вежливых слов на тайском. К тому же, если возникает серьезный языковой барьер, всегда можно объясниться жестами.
Медицинский уголок
| Фраза на русском | Произношение | Перевод |
|---|---|---|
| Боль тупая, продолжительная | Пуат | ปวด |
| Боль | Теп | เจ็บ |
| Боль острая, резкая | Сэ: п | แสบ |
| Перелом | Хак | หัก |
| Порез | Ба: т | บาด |
| Амбулаторная карта | Бат пху: пу: эй | บัตร ผู้ ป่วย |
| Быть больным | Пу: эй | ป่วย |
| Диагноз | Ви-нит-чай ро: к | วินิจฉัยโรค |
| Заболевать | Лом-тьеп | ล้มเจ็บ |
| Задержать дыхание | Клан-лом-ха: й-тьай | กลั้นลมหายใจ |
| Здоровье | Су-кха-пха: п | สุขภาพ |
| Медикаменты | Ве: т-ча-пхан | เวชภัณฑ์ |
| Хорошее здоровье | Су-кха-пха: п ди: | สุขภาพดี |
| Плохое здоровье | Су-кха-пха: п май ди: | สุขภาพไม่ดี |
| Курение плохо влияет на ваше здоровье | Су: п бу ри: май ди: то су-кха-пха: п | สุขภาพไม่ดี |
| Терапевт | Нак-бам-бат-ро: к | นักบำบัดโรค |
| Физиотерапевт | Нак-ка: й-пха:-бам-бат | นักกายภาพบำบัด |
| Хирург | Сан-ла-йа-пхэ: т | ศัลยแพทย์ |
| Абсцесс, нарыв, гнойник | Фи: | ฝี |
| Аллергия | Пхэ: | แพ้ |
| Анемия, малокровие | Лы: ат-тьа: нг | เลือดจาง |
| Аппендицит | Ро: к-сай-тинг | โรคไส้ติ่ง |
| Астма | Ро: к-хы: т | โรคหืด |
| Базетова болезнь | Ро: к-кхо:-пхо: к-та:-по: н | โรคคอพอกตาโปน |
| Беременность | Танг-тхонг | ตั้งท้อง |
| Бери-бери | Ро: к-неп-ча: | โรคเหน็บชา |
| Бессонница | Но: н-май-лап | นอนไม่หลับ |
| Бешенство | Ро: к-ма:-ба: | โรคหมาบ้า |
| Бронхит | Ло: д-лом-ак-се: п | หลอดลมอักเสบ |
| Брюшной тиф | Ра: к-са: т | รากสาด |
| Ветряная оспа | Ро: к-сук-сай | โรคสุกใส |
| Газы в кишечнике | Лом | ลม |
| Головокружение | Виа: н-хуа | เวียนหัว |
| Гонорея | Ро: к-но: нг-най | โรคหนองใน |
| Грыжа | Лонг-фак | ลงฝัก |
| Денге, тропическая лихорадка | Ро: к-кхай-денг-ке: | โรคไข้เด็งเก้ |
| Диарея, понос | Ро: к-тхонг-ру: анг | โรคท้องร่วง |
| Дизентерия | Ро: к-бит | โรคบิด |
| Дифтерия | Ро: к-кхо:-ти: п | โรคไข้คอตีบ |
| Жар | Кхай | ไข้ |
| Желтуха | Ро: к-нам-ди:-са: н | โรคน้ำดีซ่าน |
| Женские болезни | Ро: к-ча-пхо-са-три: | โรคเฉพาะสตรี |
| Запор | Тхонг пху: к | ท้องผูก |
| Зоб | Ро: к-кхо:-пхо: к | โรคคอพอก |
| Импотенция | Ка: м-та: й-да: н | กามตายด้าน |
| Инфекционные заболевания | Ро: к-тит то: | โรคติดต่อ |
| Кашель | Ай | ไอ |
| Корь | Ро: к-хат | โรคหัด |
| Краснуха | Ро: к-хы: ат | โรคเหือด |
| Лейкемия, белокровие | Лы: ат-кха: у | เลือดขาว |
| Малярия | Ма: ле: риа | มาเลเรีย |
| Морская болезнь | Ро: к-мау-кхлы: н | โรคเมาคลื่น |
| Неврастения | Ро: к-пра-са: т-о: н | โรคประสาทอ่อน |
| Озноб | Уат | หวัด |
| Опасная болезнь | Ро: к-пхай | โรคภัย |
| Опухоль | Буам | บวม |
| Оспа | Ро: к-фи:-да: т | โรคฝืดาษ |
| Падать в обморок, терять сознание | Пен-лом | เป็นลม |
| Паралич | Ро: к-ам-ма-пха: т | โรคอัมพาด |
| Перелом | Хак | หัก |
| Перхоть | Ранг-кхэ: | รังแค |
| Пищевое отравление | А: ха: н пен пхит | อาหารเป็นพิษ |
| Подагра | Ро: к-кау | โรคเก๊าท์ |
| Порок сердца | Ро: к-хуа-тьай | โรคหัวใจ |
| Проказа | Ро: к-ры: ан | โรคเรื้อน |
| Психическое заболевание | Ро: к-тьит | โรคจิตต์ |
| Рак | Ро: к-ма-ренг | โรคมะเร็ง |
| Рана | Ба: т-теп | บาดเจ็บ |
| Рахит | Ро: к-кра-ду: к-о: н | โรคกระดูกอ่อน |
| Ревматизм | Ро: к-пу: ат-кхо: | โรคปวดจข่้อ |
| Рожа, рожистое воспаление | Ро: к-фай-ла: м-тхунг | โรคไฟลามทุ่ง |
| Свинка | Ро: к-кха: нг-тху: м | โรคคางทูม |
| Скарлатина | Ро: к-дам-дэ: нг | โรคไข้ดำแดง |
| Слабость | Пен-лом | เป็นลม |
| Спид | Ро: к-е: т | โรคเอดส์ |
| Туберкулёз | Ван-на-ро: к | วัณโรค |
| Холера (чума) | Ро: к-ха: | โรคห่า |
| Эпидемия | Ро: к-ра-ба: т | โรคระบาด |
| Эпилепсия | Лом-ба:-му: | ลมบ้าหมู |
| Анестезирующее средство | Йа:-ра-нгап кхуа: м-ру:-сык | ยาระงับความรู้สึก |
| Бактерицид | Йа:-кха:-чы: а-ро: к | ยาฆ่าเชี้อโรค |
| Болеутоляющее средство | Йа:-кэ:-пу: ат | ยาแก้ปวด |
| Ветрогонное средство | Йа:-кхап-лом | ยาขับลม |
| Жаропонижающее | Йа:-кэ:-кхай | ยาแก้ไข้ |
| Жаропонижающее средство (народное) | Йа:-кхи: оу | ยาเขียว |
| Желудочное средство | Йа:-тха: т | ยาธาตุ |
| Зубная паста, зубной порошок | Йа:-си:-фан | ยาสีฟัน |
| Капли | Йа:-йо: т | ยาหยอด |
| Лекарство, медикаменты | Йа: | ยา |
| Лечебный отвар, декокт | Йа:-том | ยาต้ม |
| Мазь (для втирания) | Йа:-тха: | ยาทา |
| Микстура | Йа:-нам | ยาน้ำ |
| Мочегонное средство | Йа:-кхап-пат-са:-ва | ยาขับบปัสสาวะ |
| Народное средство, лекарство | Йа:-кла: нг-ба: н | ยากลางบ้าน |
| Настойка на спирте, тинктура | Йа:-до: нг | ยาดอง |
| Пастилка | Йа:-ом | ยาอม |
| Пластырь, горчичник | Йа:-пхо: к | ยาพอด |
| Потогонное средство | Йа:-кхап-нгы: а | ยาขับเหงื่อ |
| Противоядие | Йа:-кэ:-пхит | ยาแก้พิษ |
| Слабительное | Йа:-ру / йа:-тха: й | ยารุ / ยาถ่าย |
| Снотворное | Йа:-мау-лап | ยาเมาหลับ |
| Таблетка, пилюля | Йа:-мет | ยาเม็ด |
| Укрепляющее, тонизирующее средство | Йа:-бам-рунг-тха: т | ยาบำรุงธาตุ |
| Успокаивающее средство | Йа:-ра-нгап кхай | ยาระงับเส้นประสาท |
| Яд, отрава | Йа:-пхит | ยาพิษ |
Прогулка по городу
| Фраза на русском | Перевод | Произношение |
|---|---|---|
| здесь | ที่นี่ | ТХИ: НИ: |
| там | ที่นั่น | ТХИ: НАН |
| вот там, вон там | ที่โน่น | ТХИ: НО:Н |
| (идите, двигайтесь) прямо | ตรงไป | ТРОНГ ПАЙ |
| поверните направо | เลี้ยวขวา | ЛИЕУ КХУА: |
| поверните налево | เลี้ยวซ้าย | ЛИЕУ СА:Й |
| быть, находиться (где-либо) | อยู่ | ЙУ: |
| где ? | ที่ไหน | ТХИ: НАЙ |
| Где (находится) отель Эраван? | โรงแรมเอราวัณอยู่ที่ไหน | РОНГРЭ:М ЕРА:УАН ЙУ: ТХИ: НАЙ |
| Боулинг | โบว์ลิ่ง | БО:-ЛИНГ |
| Драма (театр.) | ละครชีวิต | ЛА-КХО:Н-ЧИ:-ВИТ |
| Зоопарк | สวนสัตว์ | СУ:АН-САТ |
| Кино | หนัง | НАНГ |
| Музей | พิพิธภัณฑ์ | ПХИ-ПХИТ-ТХА-ПХАН |
| Океанариум | พิพิธภัณฑ์สัตว์น้ำ | ПХИ-ПХИТ-ТХА-ПХАН-САТ-НА:М |
| Опера (театр.) | ละครร้อง | ЛА-КХО:Н-РО:НГ |
| Театр | โรง ละคร | РО:НГ-ЛА-КХО:Н |
| Цирк | ละครสัตว์ | ЛА-КХО:Н-САТ |
Покупки в магазине и сумма.
| Один бат | Нынг ба: т | หนึ่งบาท |
| Пять бат | Ха: ба: т | ห้าบาท |
| Десять бат | Сип ба: т | สิบบาท |
| Двадцать бат | Йи: сип ба: т | ยี่สิบบาท |
| Пятьдесят бат | Ха: сип ба: т | ห้าสิบบาท |
| Сто бат | Нынг рой ба: т | หนึ่งร้อยบาท |
| Пятьсот бат | Ха: рой ба: т | ห้าร้อยบาท |
| Тысяча бат | Нынг пхан ба: т | หนึ่งพันบาท |
| сколько стоит? (жен.) | Тхау рай кха | เท่าไรคะ |
| сколько стоит? (муж.) | Тхау рай кхрап | เท่าไรครับ |
| сколько стоит? (недорогое кафе) | Кеп танг дуой | เก็บตังค์ด้วย |
| счет, пожалуйста? (ресторан) | Чек бин дуой | เช็คบิลด้วย |
| Сколько это стоит? | Ни: тхау рай | นี่เท่าไร |
| 200 бат | Сонг рой ба: т | สองรอ้ยบาท |
| Сколько этот/эта (вещь) стоит? | Ан ни: тхау рай | อันนี้เท่าไร |
| Этот/эта (вещь) 100 бат | Ан ни: нынг рой ба: т | อันนี้หนึ่งร้อยบาท |
| Сколько (штук) вы хотите? | Ау ки: ан | เอากี่อัน |
| Я хочу две | Ау сонг ан | เอาสองอัน |
| Я хочу одну | Ау нынг ан/ау ан нынг | เอาหนึ่งอัน/เอาอันหนึ่ง |
| Сколько стоит 1 шт. (каждая) | Ан ла тхау рай | อันละเท่าไร |
| 40 бат каждая | Ан ла си: сип ба: т | อันละสี่สิบบาท |
| Какая цена за 2 шт. | Сонг ан тхау рай | สองอันเท่าไร |
| 75 бат за 2 шт. | Сонг ан тед сип ха: ба: т | สองอันเจ็ดสิบห้าบาท |
То, с чего надо начинать — гласные
С согласными всё просто — они следуют друг за другом слева направо и читать их следует именно в таком порядке. А вот гласные — вещь более экстравагантная, ведь они разбросаны относительно согласных слева и справа, снизу и сверху, а иной раз образуют целый ансамбль.
Именно на них стоит потратить время, ибо, запомнив способы записи гласных, вы сможете кое-что кое-как уже писать и кое-что кое-как читать (имея под рукой таблицу согласных — например, на смартфоне).

В таблице синяя буква — это просто пример согласной, чтобы показать местоположения гласных знаков относительно согласной. Двоеточие означает долгую гласную.
Вот вам пример:
เดวิด
Так пишется имя Дэвид — «Э» перед «Д», «И» над «В»:
Да, букв и сочетаний много, но именно специфических гласных звуков я насчитал всего 9. С этим знанием сразу становится как-то легче. Это:
- а
- и
- ы
- ы ближе к «э»
- у
- э (русское «э», или английское bed)
- э («э» ближе к «а», или английское bad)
- о (русское о, или английское как в «law», или «о» ближе к «у»)
- о (английское spot, или «о» ближе к «а»)
Обязательно послушайте, как эти буквы и буквосочетания звучат:
ПРАКТИКУМ: Выучите согласные и гласные, необходимые для написания ваших имени и фамилии. Поэкспериментируйте с длинными и короткими гласными, не забывая проверять, как произносит ваши надписи google.translate. Если поблизости есть таец, дайте ему прочитать.
Посмотрите географические карты на тайском или полистайте тайскую википедию (ไทย) — очень интересно.
Например, я родился в городе Сухуми. В википедии узнаём, что пишется «Сухуми» на тайском вот так:
ซูฮูมี
ซ (С) + ู (У:) + ฮ (Х) + ู (У:) + ม (М) + ี (И:)
Суухуумии.
Ещё одна мера — установка тайской раскладки на мобильнике:

Она будет постоянным напоминанием и возможностью практики.
Влияние культур
Как история Таиланда повлияла на его язык
У Таиланда долгая и интересная история. Однако не все было так радужно. Территория, на которой в настоящее время расположен Таиланд, состояла из нескольких ключевых королевств, а в районах современной Мьянмы, Камбоджи и Китая находились различные недоброжелатели.
Таким образом, не только различные королевства Таиланда на севере и юге воевали друг с другом, но и другие королевства также присоединялись к ним. Дело в том, что именно эти королевства и их распространение в конечном итоге повлияли на тайский язык, который мы знаем сегодня.
Передвижение людей с каждой победой и поражением менялось, кто занимал определенные области, приносил с собой свой собственный язык. Со временем элементы языка перенеслись в тайский язык.
Кстати, тайский язык изначально был записан древними китайскими иероглифами. Однако в 13 веке все изменилось. Теперь тайский язык стал записываться древним кхмерским алфавитом.
Это привело к множеству разных вещей. Тайцы теперь могли легче общаться с людьми, говорящими на древнем кхмерском языке. Кроме того, поскольку древнекхмерский алфавит имел свою долгую историю, он в конечном итоге изменил способ общения на тайском языке.
Словарный состав древних кхмеров, в котором многие слова имеют санскритское и палийское происхождение, проник в тайский язык. Религией кхмеров был буддизм, поэтому в современном тайском языке используется много индийских / буддийских слов.
Вы получите ответы на свои вопросы
Кто живет в Таиланде, подтвердит, что здесь ежедневно случается сталкиваться с множеством ситуаций, когда вопросы, задаваемые местным на английском языке, остаются без ответов просто из-за непонимания. Либо неточного понимания. На многие вопросы невозможно получить ответ, не зная тайского. Эта страна не зря называется нами экзотической — соответственно и обойтись чуждым иностранным языком, объясняя местные события — невозможно. Объяснить что-либо на тему местной культуры, привычек, нравов людей, явлений природы, и даже тайской кухни, тайцы смогут только на своем родном языке.
Проблема с общением с иностранцами в Таиланде еще и в том, что даже если таец осознает, что не понимает вас, они не хочет признавать, что он «маи као чай» («я вас не понимаю»). Скорее он просто скажет что угодно, что не отвечает на ваш вопрос. Другая проблема — тот самый тайглиш — английский, произносимый с тайским диалектом. Ответ на «английском языке» часто не имеет никакого смысла, вы просто не поймете сказанного! И это, пожалуй, наиболее веская причина начать изучать тайский язык — вы не только получите все ответы на свои вопросы, но и перестанете находиться непонятым, выезжая за пределы столицы и курортных городов. Ведь там на английском не говорит практически никто. Ситуация с английским еще хуже, . Любители путешествовать открывают вместо со знанием языка словно новый Таиланд!
В ресторане
| Без специй пожалуйста | Кхо: май пет кхрап(кха) | ขอไม่เผ็ด ครับ(ค่ะ) |
| Ресторан | Ра: н, а: ха: н | ร้าน อาหาร |
| Сколько это стоит? | Ни: тхау рай | นี่เท่าไร |
| Вкусно, вкусный | А-ро: й | อร่อย |
| Не вкусно, не вкусный | Май а-ро: й | ไม่อร่อย |
| Бутылка | Кху: ат | ขวด |
| Вилка | Со: м | ส้อม |
| Кружка, чашка | Тху: ай | ถ้วย |
| Ложка | Чо: н | ช้อน |
| Нож | Ми: т | มีด |
| Палочки для еды | Та-ки: ап | ตะเกียบ |
| Стакан | Кэ: у | แก้ว |
| Тарелка | Тьа: н | จาน |
| Соль | Клы: а | เกลือ |
| Солёный | Кхем | เค็ม |
| Лимон | Мана: у | มะนาว |
| Кислый | При: еу | เปรี้ยว |
| Сахар | На: м-та: н | น้ำตาล |
| Сладкий | Ва: н | หวาน |
| Перец | Пхрик | พริก |
| Острый | Пхет | เผ็ด |
| Вода | На: м | น้ำ |
| Безвкусный | Тьы: д | จืด |
| Хлеб, бисквит | Кханом-панг | ขนมปัง |
| Тост | Кханом-панг-пинг | ขนมปังปิ้ง |
| Десерт — короткая лапша в сиропе | Са: рим | ซ่าหริ่ม |
| Рисовый десерт (рис свареный с молоком и сахаром) | Кха: упа: йа: т | ข้าวปายาส |
| Рис | Кха: у | ข้าว |
| Жареный рис | Ка: упхад | ข้าวผัด |
| Арбуз | Тэ: нгмо: | แตงโม |
| Завтрак | А: ха: н чау | อาหารเช้า |
| Обед | А: ха: н тхи: анг | อาหารเที่ยง |
| Ужин | А: ха: н йен | อาหารเย็น |
| Вы голодны? | Кхун хиу май кхрап(кха) | คุณหิวไหม ครับ(ค่ะ) |
| Да. Я голоден | Чай кхрап(кха) пхом (чан) хиу кхрап(кха) | ใช่ ครับ(ค่ะ) ผม (ฉัน) หิว ครับ(ค่ะ) |
| Где вы хотите покушать? | Кхун йа: к тя рап пратха: н тхи: най кхрап(кха) | คุณอยากจะรับประทานที่ไหน ครับ(ค่ะ) |
| Пойдем в ресторан который находится на сой (переулок) 3 | Пай тхи: ра: н, а: ха: н тхи: йу: со: й са: м кхрап(кха) | ไปที่ร้านอาหารที่อยู่ฃอยสาม ครับ(ค่ะ) |
| Что вы закажите? | Кхун тя санг арай кхрап(кха) | คุณจะสั่งอะไร ครับ(ค่ะ) |
| Я закажу суп том ям | Пхом (чан) тя: санг том йам кхрап(кха) | ผม (ฉัน) จะสั่งต้มยำ ครับ(ค่ะ) |
| Вкусно? | Аро: й май кхрап(кха) | อร่อยไหม ครับ(ค่ะ) |
| Очень вкусно! | Аро: й ма: к ма: к кхрап(кха) | อร่อยมากๆ ครับ(ค่ะ) |
| Что вы хотите выпить? | Кхун тя йа: к ды: м арай кхрап(кха) | คุณจะอยากคื่มอะไร ครับ(ค่ะ) |
| Пива пожалуйста | Кхо: би: а кхрап(кха) | ขอเบียร์ ครับ(ค่ะ) |
| Вы уже сыты? | Кхун им ры: йанг кхрап(кха) | คุณอิ่มหรือยัง ครับ(ค่ะ) |
| Сыт | Им кхрап(кха) | อิ่มแล้ว ครับ(ค่ะ) |
| Я вегетарианец | Пхом (чан) пен мангсавират кхрап(кха) | ผม (ฉัน) เป็นมังสวิรัติ |
| Счет (пожалуйста) | Чек бин (дуой) кхрап(кха) | เช็คบิล (ด้วย) ครับ(ค่ะ) |
| Без специй (не остро) | Кхо: май пет кхрап(кха) | ขอไม่เผ็ด ครับ(ค่ะ) |
| Я не хочу | Пхом (чан) май ау кхрап(кха) | ผม (ฉัน) ไม่เอา ครับ(ค่ะ) |
| Где находится уборная? | Хо: нг нам йу: тхи: най кхрап(кха) | ห้องน้ำอยู่ที่ไหน ครับ(ค่ะ) |
| Жареный рис | Кха: у пхат | ข้าวผัด |
| … С курицей | Кха: у пхат кай | ข้าวผัดไก่ |
| … Со свининой | Кха: у пхат му: | ข้าวผัดหมู |
| … С говядиной | Кха: у пхат ны: а | ข้าวผัดเนื้อ |
| … С морепродуктами | Кха: у пхат тхале: | ข้าวผัดทะเล |
| … С креветками | Кха: у пхат кунг | ข้าวผัดกุ้ง |
| Суп из рисовой лапши | Куай ти: еу | ก๋วยเตี๋ยว |
| … С курицей | Куай ти: еу кай | ก๋วยเตี๋ยวไก่ |
| … Со свининой | Куай ти: еу му: | ก๋วยเตี๋ยวหมู |
| … С говядиной | Куай ти: еу ны: а | ก๋วยเตี๋ยวเนื้อ |
| Яичная лапша | Ба ми: | บะหมี่ |
| Яичная лапша со свининой | Ба ми: му: дэ: нг | บะหมี่หมูแดง |
| Омлет | Кхай тьи: еу | ไข่เจียว |
| Жареное яйцо | Кхай да: у | ไข่ดาว |
| Бренди | Лау бранди: | เหล้าบรั่นดี |
| Вино | Лау вай | เหล้าไวน์ |
| Виски | Витки: | วิสกี้ |
| Водка | Вотка: | ว็อดก้า |
| Джин | Лау йин | เหล้ายิน |
| Пиво | Би: а | เบียร์ |
| Ром | Лау рам | เหล้ารัม |
| Пиво сингха | Синг | สิงห์ |
| Чанг | Ча: нг | ช้าง |
| Лео | Ли: о | ลีโอ |
| Ача | А: ча: | อาชา |
| Исанское | И: са: н би: а | อีสานเบียร์ |
| Две большие бутылки пива чанг пожалуйста | Кхо: би: а ча: нг кхуат йай со: нг кхуат кхрап(кха) | ขอเบียร์ช้างขวดใหญ่สองขวด ครับ(ค่ะ) |
| Пиво (уже) закончилось | Би: а мот лэ: у кхрап(кха) | เบียร์หมดแล้ว ครับ(ค่ะ) |
| Дорогая(ой), принеси мне одну бутылку пива сингха | Тхи: рак кхо: ау би: а синг кхуат нынг ма хай пхом дуой кхрап(кха) | ที่รัก ขอเอาเบียร์สิงห์ขวดหนึ่ง มาไห้ผมด้วย ครับ(ค่ะ) |
Небольшой тайский разговорник:
Тайский язык имеет тональную структуру, в которой выделяется 5 тонов: низкий, средний, высокий, восходящий или нисходящий тона. Далее мы расскажем основные слова такие как привет, здравствуйте, спасибо, как дела на тайском языке.
Основные фразы и словарь:
Привет (обращение к мужчине) Sawadee-krupПривет (обращение к женщине) Sawadee-kaКак дела? Sabai-dee rêu?Все прекрасно Sabai-deeМеня зовут(муж)… Pôm chê…Меня зовут (жен)… Deè-chân chê…Я приехал из… Pôm/Deè-chân ma jàk…Вы говорите по-английски? Khun pût pasâ angkrìt dâi mâi?Я не понимаю. Pôm/Deè-chân mâi khâo jai.Простите. Khôr tôd. (-krup, -ka)Спасибо. Khòp khun. (-krup, -ka)Нет, я не хочу… May âo…Где туалетная комната? Hông sûam yù têe nâi?Мне нужен доктор. Pôm/Deè-chân tôngkan mâw.Пожалуйста позвоните полиции. Chwây riâk tam-rùat dûay.Ничего, все в порядке. Mâi pen rai.
дальнейшее чтение
- Браун, Дж. Марвин. От древнего тайского до современных диалектов. Бангкок: Издательство Ассоциации социальных наук Таиланда, 1965.
- Чемберлен, Джеймс Р. Новый взгляд на классификацию тайских языков. [s.l: s.n, 1972.
- Конференция по тайской фонетике и фонологии, Джимми Г. Харрис и Ричард Б. Носс. Тайская фонетика и фонология. [Бангкок: Центральный институт английского языка, Управление государственных университетов, факультет естественных наук, Университет Махидол, 1972 год.
- Диффлот, Жерар. Оценка взглядов Бенедикта на австроазиатские и австро-таиландские отношения. Киото: Центр исследований Юго-Восточной Азии, Университет Киото, 1976.
- Oàn, Thiện Thuật. Язык тай-нунг в Северном Вьетнаме. : Институт по изучению языков и культур Азии и Африки, Токийский университет иностранных языков, 1996.
- Гедни, Уильям Дж. О тайских доказательствах австро-тайского. [S.l: s.n, 1976.
- Гедни, Уильям Дж. И Роберт Дж. Бикнер. Избранные статьи по сравнительным тайским исследованиям. Газеты Мичигана по Южной и Юго-Восточной Азии, нет. 29. Анн-Арбор, Мичиган, США: Центр исследований Южной и Юго-Восточной Азии, Мичиганский университет, 1989. ISBN 0-89148-037-4
- Гедни, Уильям Дж., Кэрол Дж. Комптон и Джон Ф. Хартманн. Статьи по тайским языкам, лингвистике и литературе: в честь Уильяма Дж. Гедни в его 77-летие. Серия монографий по Юго-Восточной Азии. : Университет Северного Иллинойса, Центр исследований Юго-Восточной Азии, 1992. ISBN 1-877979-16-3
- Гедни, Уильям Дж. И Томас Дж. Худак. (1995). Центральные тайские диалекты Уильяма Дж. Гедни: глоссарии, тексты и переводы. Газеты Мичигана по Южной и Юго-Восточной Азии, нет. 43. Анн-Арбор, штат Мичиган: Центр исследований Южной и Юго-Восточной Азии, Мичиганский университет. ISBN 0-89148-075-7
- Гедни, Уильям Дж. И Томас Дж. Худак. Яйский язык Уильяма Дж. Гедни: глоссарий, тексты и переводы. Газеты Мичигана по Южной и Юго-Восточной Азии, нет. 38. Анн-Арбор, Мичиган: Центр исследований Южной и Юго-Восточной Азии, Мичиганский университет, 1991. ISBN 0-89148-066-8
- Гедни, Уильям Дж. И Томас Дж. Худак. Юго-западные тайские диалекты Уильяма Дж. Гедни: глоссарии, тексты и переводы. Газеты Мичигана по Южной и Юго-Восточной Азии, нет. 42. : Центр исследований Южной и Юго-Восточной Азии, Мичиганский университет, 1994. ISBN 0-89148-074-9
- Худак, Томас Джон. Тайский диалект легкого Уильяма Дж. Гедни: глоссарий, тексты и переводы. Газеты Мичигана по Южной и Юго-Восточной Азии, нет. 39. : Центр исследований Южной и Юго-Восточной Азии, Мичиганский университет, 1991. ISBN 0-89148-067-6
- Ли, Фанг-гуй. 1977 г. Справочник сравнительного тайского искусства. Гонолулу, Гавайи: Гавайский университет Press.
- Ли, Фанг-гуй. Тайский диалект лунчжоу; Тексты, переводы и глоссарий. Шанхай: Коммерческая пресса, 1940.
- Остмое, Арне. Германо-тайская лингвистическая головоломка. Синоплатонические статьи, нет. 64. Филадельфия, Пенсильвания, США: Департамент азиатских и ближневосточных исследований, Университет Пенсильвании, 1995.
- Сатхабан Сун Фаса Чангкрит. Библиография исследований тайского языка. : Исследовательский проект языков коренных народов Таиланда, Центральный институт английского языка, Управление государственных университетов, 1977 год.
- Шорто, Х.Л. Библиографии моно-кхмерского и тайского лингвистики. Лондонские восточные библиографии, т. 2. Лондон: Издательство Оксфордского университета, 1963.
- Тингсабад, Калая и Артур С. Абрамсон. Очерки тайского языкознания. Бангкок: Издательство Чулалонгкорнского университета, 2001. ISBN 974-347-222-3
Последние новости
- В Петербурге 50-летнюю женщину не пустили на молодежную выставку из-за возраста 17.02.2023 22:39
- Стивен Спилберг не будет снимать фильм о Гарри Поттере, а займётся воспитанием детей 15.02.2023 22:29
- Батарейки GP: преимущества и разновидности при съемке видео 15.02.2023 10:09
- Депутат Мизулина предложила сделать творчество иноагентов народным достоянием 14.02.2023 23:40
- Чулпан Хаматова резко высказалась по поводу снятия спектаклей с Ахеджаковой 13.02.2023 23:56
- Памела Андерсон рассказала о своей мечте стать монахиней 12.02.2023 22:27
- В онлайн-кинотеатре покажут премьеру документального фильма о человеке будущего 11.02.2023 23:35
- Как проходили съемки фильма “Чебурашка”: интересные факты 11.02.2023 09:40
- В Госдуме спорят «стирать» ли актрису Барбару Брыльску из комедии «Ирония судьбы» 10.02.2023 22:47
- Рукопись популярной песни Дэвида Боуи ушла с молотка за 5 млн рублей 9.02.2023 23:41
Все новости
3
Письменность
Для письма используется алфавит происходящий от языков Мон и Кхмерского похожий на южно-индийский. Всего в тайском алфавите 76 букв из которых 44 согласные (21 с английским звучанием), и 32 гласных (с 48 простыми звучаниями и возможными дифтонгами). Чтение слева направо, часто без пробелов между словами. Если вы просто путешествуете, воспользуйтесь разговорником и элементарными фразами, такими как «Как дела ? Все в порядке».

Трансфер:
К сожалению, универсальной системы транслитерации не существует, и вы увидите обычное тайское приветствие, написанное латинскими буквами – sawatdee, sawaddi, sawasdee, sawusdi и так далее. Не бойтесь потеряться в проверке правильности правописания. Во многих городах достаточно образования, чтобы вас поняли. Структура языка чаще больше схожа с французским, нежели с английским.
Nemo
Сервис нацелен на пополнение словарного запаса и усовершенствования уровня произношения. Через приложение возможно корректировать речь и исправлять акцент с помощью записи на диктофоне. Ежедневно обновляется база словарей.
Периодически осуществляется проверка знаний, отслеживаются успехи и достижения. Есть возможность пропустить уже известное слово (или даже неизвестное, но ненужное для запоминания). Функция также работает для словосочетаний и предложений.
На среднем уровне пользователи знакомятся с лексикой, часто употребляемой в поездках или деловых встречах. Чтобы избежать акцента, предусмотрен сложный уровень путем звукозаписи. В разговорнике открывается моментальный доступ к словарю.
Сложности
Тайский язык очень отличается от русского, английского или другого европейского. В нём столько нюансов, что изучать его самостоятельно крайне сложно и получается у единиц. Одна из проблем – отсутствие у многих слов точного аналога в русском языке, поэтому перевести их с сохранением смысла невозможно. Их значение необходимо узнать самому, общаясь исключительно с носителем языка. Конечно, никто не исключает самостоятельной работы, например, пользуясь ресурсом learnthai.pro, можно значительно облегчить и ускорить процесс. Здесь же можно подобрать школу, где и будет проходить обучение. У каждой из них собственная методика и свой подход к этому нелёгкому процессу.
Сам по себе тайский язык очень специфичен, даже написание слов непривычно – без промежутков между ними, единственный пробел присутствует в конце предложения. Каждое слово может иметь несколько значений, если произносить его в разных тональностях или менять место в предложении, а склонения отсутствуют как класс. Просто слушать тайскую речь для изучения мало, необходимы длительные упражнения и тренировки, поэтому стоит набраться терпения и приступить к сложной, долгой и кропотливой работе.
Понравилась эта новость? Тогда жми:
Тоны
Наверное, все про это слышали: в некоторые языках Азии существуют тоны — интонации в произношении гласных, которые меняют смысл слов.
Как в русском есть вопрошающее «ааа??» — ну, когда ты не слышишь, что тебе говорят, к уху руку прикладываешь и «ааа???».
А бывает «ааа» разочарованное, когда ты говоришь «пойдём кормить крокодилов в Неве!», а тебе в ответ — «Крокодилы в Неве не водятся», а я — «ааа….» Аааа, пооонял…
Вот вам тоны в русском языке.
Тайцы меня за произношение тонов не хвалят — «not good! not good!», поэтому воздержусь от комментариев.))
Зато есть замечательное видео на эту тему:
И картинка:
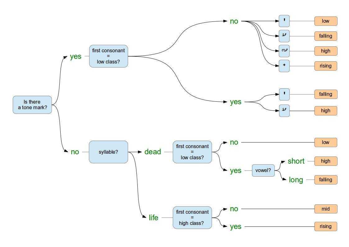
Произношение тонов тайского языка — отсюда
Произношение тонов — это полдела, ещё их надо прочитать! Инфу, как же понять, что за тон должен произноситься, искал долго.

Маркеры тонов, как и их отсутствие, увы, лишь намекают на то, что за тон надо использовать.
Нашёл подробное описание драмы в ЖЖ:
Чисто для справки полная картина по чтению тонов выглядит так (источник):

Если у вас нет цели стать профессиональным переводчиком с тайского или использовать тайский как язык работы, то всерьёз осваивать тоны не имеет смысла. Попытка, конечно, не пытка, может, у вас талант … Но если чувствуете, что это уже слишком, то просто игнорируйте тоны при произнесении тайских слов — по большей части тайцы всё понимают и без тонов, многие из них привычны к тому, как иностранцы произносят тайские слова.
—
Я думаю, всем понятно, что дальнейший разговор о чтении на тайском не имеет смысла… Ибо за время необходимое для освоение тайского письма, вероятно можно выучить индонезийский в совершенстве + основы испанского…
Гнев, тарарам …
ПРАКТИКУМ: Возьмите кастрюлю и несколько раз ударьте ею об стол. Или — сядьте в машину и 30 секунд удерживайте руку на клаксоне
Выше вы увидели, что из себя представляет тайское письмо. Каков принцип чтения. Увидели, насколько тайскому языку необходима реформа. Сами тайцы говорят — трудно.
И тем не менее… Если освоите принципы и хотя бы часть букв, то:
- Таиланд станет несколько более прозрачным — вывески, ценники, меню и пр. начнут вам что-то говорить.
- Легче станет запоминать слова. Я, например, плохо запоминаю без графической поддержки.
- Кроме того, тот же принцип лежит в основе письменностей некоторые народов Юго-Восточной Азии и Индии. Если усвоите тайскую систему, будет проще научиться читать надписи на хинди, например.
На этом всё._) Если у вас есть опыт изучения тайского языка, поделитесь, пожалуйста, опытом в комментах! Мнения и всё прочее тоже приветствуются._)
П.С. Я не являюсь ни учителем тайского языка, ни даже учеником. Я поделился своим опытом и поделился ссылками — суммой того, что помогло мне сдвинуться с места.
Тайская виртуальная клавиатура
Те, кто хотел пообщаться с тайкой, не раз сталкивались с ситуацией, когда необходимо набрать текст на тайском, а далее его перевести.
Проблема заключается в том, что на компьютере нет установленной по умолчанию тайской раскладки.
Решить эту проблему может хороший сервис — тайская виртуальная клавиатура thai.virtualkeyboard.ru.
Если возникнет необходимость перевести тайский текст на русский, воспользуйтесь ссылкой http://www.webtran.ru/translate/thai/.
P.S.: если вы хотите поделиться своей историей отдыха в другой стране (отзывом, рассказом о достопримечательностях), вы можете разместить ее на нашем сайте абсолютно бесплатно, отправив текст и фотографии на электронную почту ko-mers-ant@ya.ru. Условия размещения: текст от 2000 символов, включая пробелы, и минимум 3 качественные фотографии с отдыха в описываемом месте. В теме письма обязательно указать: прошу разместить статью на сайте tourwebring.com
Memrise
Сервис позиционирует себя как платформа увлекательного обучения. Ученики имеют возможность непосредственно общаться с носителями языка в режиме реального времени. Дополнительные упражнения рассчитаны на запоминание труднопроизносимых слов.
Приложение задает индивидуальную цель занятий, позволяет работать как онлайн, так и в режиме офлайн. Курс программы больше похож на разные этапы и уровни игры: начальный, средний, продвинутый. Попасть на следующий уровень, не пройдя предыдущий, невозможно
Таким образом, не будет упущено ничего важного
В Memrise есть доска со списком дел для трех разделов:
- «Слова проверены» (количество выученных слов);
- «Новые слова» (количество просмотренных слов);
- «Минут обучения» (сколько времени ушло на обучение в течение дня).
Русско-тайский разговорник
: обозначает долгий звук (т.е. его нужно «тянуть», произносить дольше, чем обычно)
В конце каждого предложения рекомендуется добавлять слово «кхап» для мужчин и «кха» женщинам. Это правила вежливого тона. Если сравнивать с русским языком, то данные слова означают уважение, как говорили в Российской империи «-с», например, конечно-с, сударь-с. Вежливое здравствуйте будет «Савади кхап» (произносит мужчина), «Савади кха:» (произносит женщина).
Основные фразы
| Фраза | Произношение | Написание |
|---|---|---|
| Здравствуйте | Сават ди: | สวัสดี |
| До свидания | Лако́:н | ลา |
| Спасибо | Кхо:п кун | ขอบคุณ |
| Пожалуйста | Каруна: | กรุณา |
| Извините | Кхо:тхо:д | ขอโทษ |
| Ничего страшного | Май пен рай | ไม่มีปัญหา |
| Да | Чай | ใช่ |
| Нет | Май | ไม่ |
| Хорошо | Ди: | ดี |
| Вчера | Мыэ ва:н | เมื่อวาน |
| Сегодня | Ванни | วันนี้ |
| Завтра | Пхрунг ни: | วันพรุ่งนี้ |
Знакомство
| Фраза | Произношение | Написание |
|---|---|---|
| Меня зовут | Чан чы: | ฉันชื่อ |
| Как вас зовут? | Кхун чы: арай | คุณชื่ออะไร |
| Как поживаете? | Сабай ди май | |
| Хорошо, спасибо | Каруна: |
Вопросы
| Фраза | Произношение | Написание |
|---|---|---|
| Где? | Тхи: най | ที่ไหน? |
| Куда? | Пай най | |
| Когда? | Мыа: рай | เมื่อไหร่ |
| Почему? | Тхам май | ทำไม? |
| Во сколько? | Ги: мо:нг | |
| Куда вы идете? | Кхун тя пан най | คุณหายไปไหน |
| Сколько это стоит? | Тхау рай | เท่าไหร่? |
| Это бесплатно? | Ан ни: фри: чай май | |
| Есть ли скидка? | Лод дай май |
Трудности в разговоре
| Фраза | Произношение | Написание |
|---|---|---|
| Я не понимаю | Чан май кхау тяй | ฉันไม่เข้าใจ |
| Пожалуйста, скажите помедленнее | Каруна: пху:д ча:куа ни: | กรุณาพูดช้ากว่านี้ |
| Я понимаю | Кхау тяй | เข้าใจ |
Где находится?
| Фраза | Произношение | Написание |
|---|---|---|
| Где находится …? | Ю:тхи най | อยู่ที่ไหน ? |
| Аптека | Ран кха:й я: | ร้านขายยา |
| Больница | Ронг пхаябан | โรงพยาบาล |
| Доктор | Мо: | หมอ |
| Полицейский участок | Сатани тамроут/ронпак | สถานีตำรวจ |
| Продуктовый магазин | Ра:н чам | ร้านชำ |
| Прачечная | Сак ри:д | ซักรีด |
| Туалет | Хонг на:м | ห้องน้ำ |
| Лифт | Ли:ф | ลิฟต์ |
В ресторане
| Фраза | Произношение |
|---|---|
| Меню, пожалуйста | кхо: мену ной |
| У вас есть меню на русском языке? | Кхун ни мену паса: ратсие май |
| У вас есть меню для детей? | Кхун ни мену дек май |
| Без специй | Май то:нг сай пхрик |
| Не могли бы вы принести … | Кхо: … май |
| Стакан | Нынг кэ:у |
| Тарелка | Тьа:н |
| Нож | Ми:т |
| Ложка | Чо:н |
| Вилка | Со:м |
| Пепельница | Тхи: кхи:е бу ри |
| Салфетки | Пха: че:т мы: |
| Вкусно | Аро:й |
| Счет, пожалуйста | Чек бин |
В отеле
| Фраза | Произношение |
|---|---|
| У нас проблема | Рао ми: пан ха |
| Я бы хотел … | Пхом то:нг ка:н |
| Я бы хотел взять номер на более высоком этаже | Пхом то:нг ка:н хо:нг тхи: йу: чан су:нг |
| Я бы хотел номер … | Чан То:нг ка:н хонг ми: |
| С двухспальной кроватью | Тиенг кху: |
| Двухместный | Кхонг кху: |
| С ванной | А:нг на:м |
| С душем | Факбуо |
| Детская кроватка | Тиенг дэк |
| Бассейн | Са вай на:м |
| Полотенце | Пха: чед туо |
| Не работает … | Сие |
| Кондиционер | Кхрыэнг праб ака:т |
| Телефон | Тхорасап |
| Телевизор | Тхоратхад |
| Свет погас | Фай даб |
| Унитаз засорен | Суом уд тан |
| Кран течет | Кок на:м пид май снит |
| Замок сломан | Кло:н прату сие |
| Ключ от номера | Гун чэ: хо:нг |
| Я потерял ключ от номера | Чан тхам кунтиэ хонг ха:й |
| Я захлопнул дверь своего номера | Чан пэ:д хонг май о:к |
| Пожалуйста, разбудите меня в … | Каруна: плук чан вела |
Еда и напитки
| Фраза | Произношение |
|---|---|
| Рис | Кха:у |
| Овощи | Пхак |
| Креветки | Кунг |
| Кальмар | Пламык |
| Курица | Гай |
| Свинина | Му: |
| Говядина | Ныэ |
| Хлеб | Кханомпанг |
| Вода | Нам плау |
| Чай | Ча: |
| Кофе | Кафэ |
| Молоко | Ном сод |
| Свежевыжатый апельсиновый сок | На:м сом кхан |
| Вино | Лау ва:й |
| Пиво | Бие: |
| Лед | Нам кхэнг |
Происшествия
| Фраза | Произношение |
|---|---|
| Я потерял свой багаж | Чан тхам крапау ха:й |
| У меня украли … | Чан тху:к кхамой |
| Багаж/сумку | Крапау |
| Кошелек | Крапау танг |
| Паспорт | Нангсы дэн тханг |
| Фотоаппарат | Клонг тхай руп |
| Помогите мне, пожалуйста | Каруна чуой дуой |
| Вызовите, пожалуйста … | Каруна суой риек |
| Скорую помощь | Тамрот |
| Полицию | Ча: |
| Произошла авария | Кэд убатхет |
| Машина сбила меня | Рот чон чан |
| Мне нужен переводчик | Чан тонган хай плэ |
Цвета
| Фраза | Произношение |
|---|---|
| Белый | Кхау |
| Черный | Дам |
| Серый | Тхау |
| Желтый | Лыэ:нг |
| Зеленый | Кхие:у |
| Синий | На:м нгэн |
| Красный | Дэ:нг |
| Розовый | Чомп:ху |
Числа
Вне скобок указывается написание числа, а в скобках указывается графическое изображение числа. Пример на русском: десять (10) — то же самое на тайском สิบ (๑๐).
| Фраза | Произношение | Написание |
|---|---|---|
| Су:н | ศูนย์ (๐) | |
| 1 | Нынг | หนึ่ง (๑) |
| 2 | Со:нг | สอง (๒) |
| 3 | Са:м | สาม (๓) |
| 4 | Си: | สี่ (๔) |
| 5 | Ха: | ห้า (๕) |
| 6 | Хок | หก (๖) |
| 7 | Тьет | เจ็ด (๗) |
| 8 | Пэт | แปด (๘) |
| 9 | Ка:у | เก้า (๙) |
| 10 | Сип | สิบ (๑๐) |
| 50 | Ха: сип | |
| 100 | Ро:й | ร้อย (๑๐๐) |
| 250 | Со:нг ро:й ха: сип | |
| 500 | Ха: рой | |
| 1000 | Нынг пан | พัน (๑ ๐๐๐) |
| 10000 | Мы:н | หมื่น (๑๐ ๐๐๐) |
Рекомендации
- Диллер, 2008. Тай-кадайские языки.
- ^
- ^
- A1 обозначает тон.
- Одрикур, Андре-Жорж. 1956. De la restitution des initiales dans les langues monosyllabiques: le problème du thai commun. Бюллетень лингвистического общества Парижа, 52. 307–322.
- Ло, Юнсянь. (1997). . Журнал серии монографий по китайской лингвистике, (12), I-367.
- Питтаяпорн, Питтаяват. 2009 г. Фонология прото-тайского языка. Кандидатская диссертация. Кафедра лингвистики Корнельского университета.
- Если не указано иное, все фонологические сдвиги произошли на первичном уровне (узел A).
- Если не указано иное, все фонологические сдвиги произошли на первичном уровне (узел D).
- Также сдвиг * ɯːk> * uːk произошел в узле A.
- Инновации на узле N
- Для узла B затронутый прото-тайский слог был * weː, * woː.
- Для узла C затронутый протайский слог был * weː, * woː.
- Инновации на узле J
- Эдмондсон, Джерольд А. 2013. Подгруппы Tai с использованием филогенетической оценки. Представлено на 46-й Международной конференции по китайско-тибетским языкам и лингвистике (ICSTLL 46), Дартмутский колледж, Ганновер, Нью-Гэмпшир, США, 7–10 августа 2013 г. (Сессия: семинар по Тай-Кадаю).






























